Which browsers are supported?
Generally, all common Browsers are supported like Internet Explorer, Edge, Chrome, Firefox and Safari. Please note that are Browsers are updated very often and changing regularly that makes it hard to have a general answer to it.
Also, please keep in mind that extensions like Adblocker or Pop Up blocker may disable some functions.
How to use full screen mode in HTML5 client?
The most Browsers switching to full screen when you push F11.
There is also an Icon for the full screen available.

Is it possible to access clipboard (copy files)?
Remember, access to the ClipBoard on browsers level is highly privileged security related action and may not work at all depending on system or browser you use. Only pure text and images are supported for copy/paste.
- to paste clipboard text data to session use Ctrl + V, this works mostly on all browsers, on Mac browsers Ctrl button has no effect, there you must use it with Right_CMD + V (left_cmd button not accepted!).
- to copy text data to your local environment use Ctrl + C or to cut Ctrl + X, on Mac Ctrl has no effect, use it with Right_CMD + C or Right_CMD + X (Mac Safari has bug on older versions and does not wait for data from server on privileged action or adds data only on second Right_CMD + C pressing).
- An example is you copy an image or PDF from your local client with CRTL + C and try to paste it with CRTL + V it is the same as when you right click copy and right click paste.
To copy data by mouse to your local browser environment is very tricky and requires browser support of ClipBoard API. In the most common browser this API is restricted regarding security from the browser vendor, Cloudiax can't support in this case.
An easy way to copy over small files is to use drag and drop between your client and the HTML 5 window.

Is it possible to use mobile devices like Iphone / Ipad or Android
Yes, they are supported.
Is it possible to use local printers, local scanners and local logical drives with HTML5?
HTML5 client is based on pure HTML/JavaScript without any extra plugins and like any other HTML page that you open in browser it is restricted by security rules of browser you use.
Now imagine you, every HTML page that you visit in internet would get full access to your local drives, local printers, local scanners or any other local hardware but fortunatelly this horror scenario is not possible.
In short - there are no such official browser APIs existing that would allow unrestricted access to your local hardware such as local printers, local scanners, local logical devices or any other physical hardware like USB devices through HTML5 client. (local means the system where you run browser that starts HTML5 session).
If you want to get logical access to your hardware you need native clients such as RemoteApp or Generated clients that do not rely on browsers but have almost unrestricted access to local hardware.
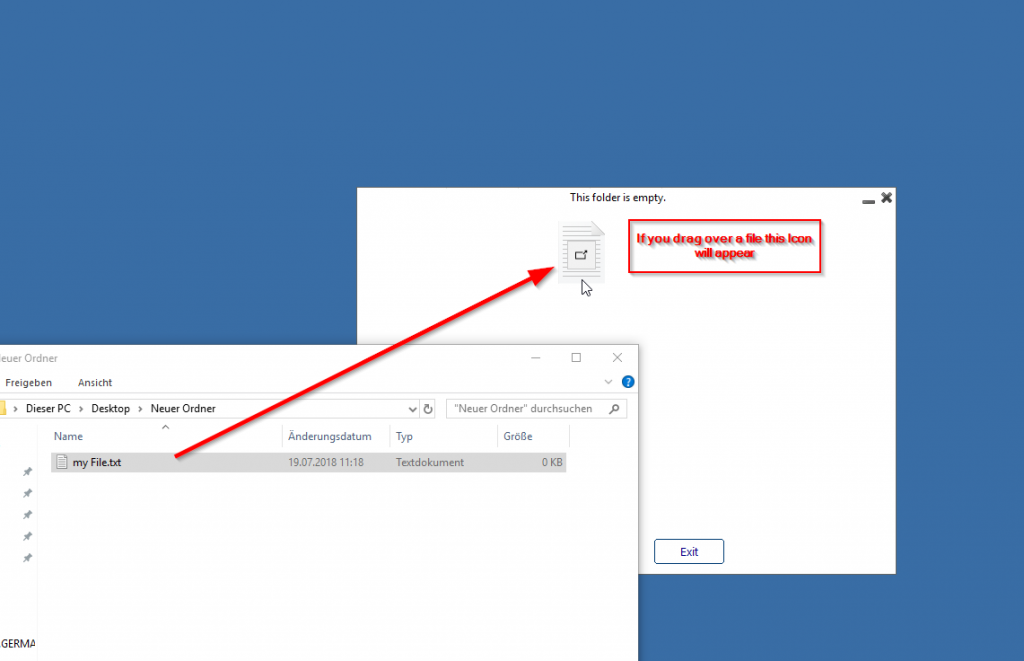
Notice, even if local drive access is not possible with browsers, file upload is still possible but on indirect way, as example just drop files to browser HTML5 session tab for uploading files to rdp server session or use upload form. For sending files back to your browser for example drop files to network drive //tsclient/WebFile or use file upload tool, files will popup as regular file downloads.
HTML5 file transfer
Use the top menu for file transfer:
Unlike real RDP session the browsers do not allow to access the hard drives directly, the file transfer is emulated.
See more here:
30' 08"
